Software > Controlling and Cost Accounting > Calculation > OPTIMUS
Good software can be so simple

OPTIMUS

Good software can be so simple
 
 
 
 
 
 
 
 
Updated on 23. May 2024 by RPS Roland Piske Software GmbH
Demo version

What is OPTIMUS?

The tradesman software for all project-oriented costing companies!

OPTIMUS is far more than just a pure calculation software for trade businesses. The commercial software OPTIMUS offers powerful functionalities from quotation preparation, organization and project management to company costing and warehouse management. Of course, the essential interfaces such as Datanorm, GAEB, IDS-Connect etc. are available.

OPTIMUS has already been installed over 7000 times in companies from a wide range of trades, from roofers, electricians, tilers and metalworkers to painters, joiners and carpenters. OPTIMUS is especially designed for project-oriented costing companies. If you calculate your working time or your material, OPTIMUS provides you with the appropriate functions.

Advantages

  • Clear, intuitive user interface
  • Quick familiarization
  • Flexible adaptation to your requirements
  • tried and tested functionalities
  • Runs on all common Windows systems
  • GoBD compliant

With OPTIMUS, you can create measurements and quotations and handle your material orders in no time at all. As you have all your data clearly arranged in a single system, there is no need for long searches. All incoming and outgoing mails to customers are assigned directly to the corresponding customer history.

Overview of modules and functions (excerpt)

  • Costing
    • Preliminary costing (target costing)
    • Costing overview for all or certain selected items (e.g. wages, hours, material, non-ferrous metal, external services, machines, other, contribution margin, profit)
    • Project specifications (e.g. individual hourly rates per customer)
    • Post-calculation (actual costing)
    • Target/actual comparison
  • Bookkeeping
    • Accounts receivable and accounts payable management
    • Cash register and bank postings
    • Dunning
  • Organization
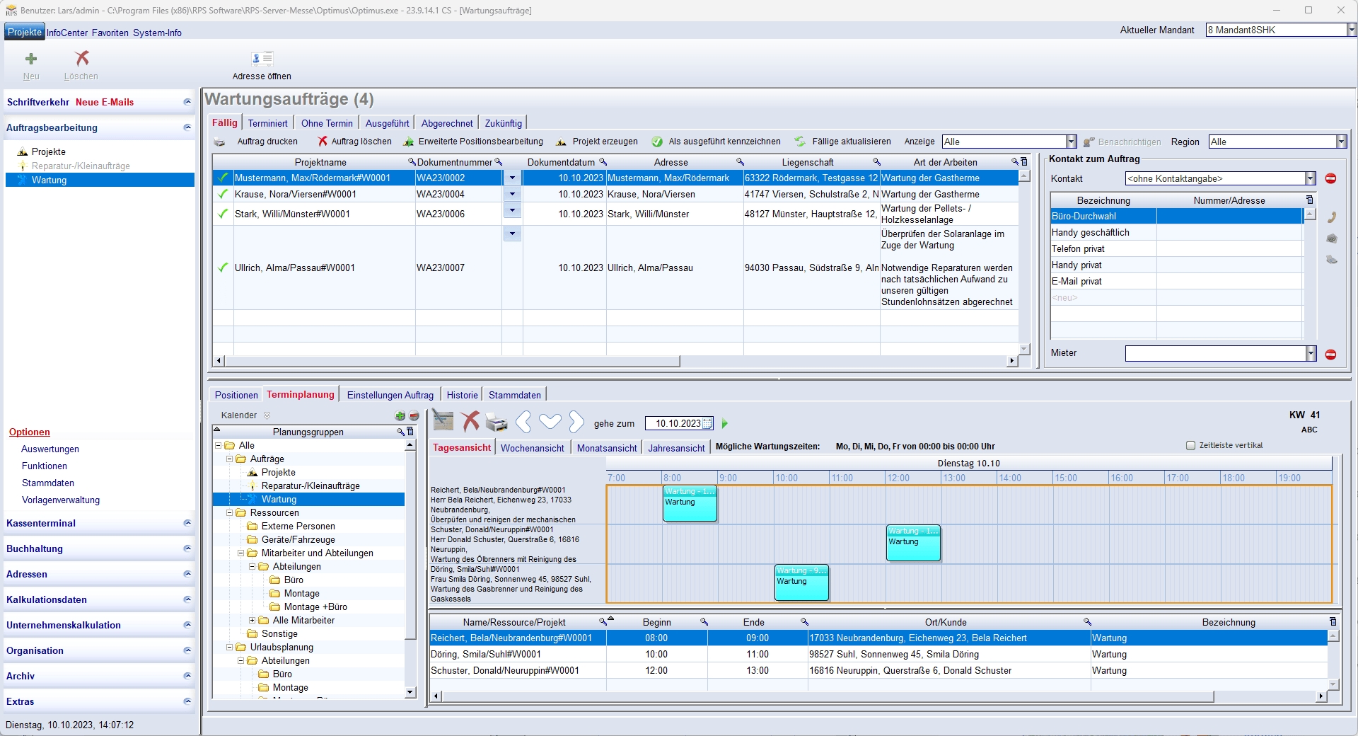
    • Scheduling
    • Order planning
    • resource planning
    • Vacation planning
    • Automated archiving in accordance with GoBD for all booking-relevant data
  • Catalogs
    • materials
    • services
    • Multi-level parts lists
    • external services
    • text modules
    • Datanorm
    • Sirados
  • Project management / order processing
    • Quotation to invoice
    • Work preparation
    • Project-related hours and material bookings
    • measurement
    • Various item types
    • parts list
    • Various item characteristics (e.g. flat rate, discount, fixed price, etc.)
  • warehouse management
    • stock list
    • booking list
    • Inventory count list
    • Stock list
  • Client management
  • Interfaces (IDS, Mareon, wage data)
  • Mobile apps (address management, time recording and measurement)

Intuitive and efficient working with OPTIMUS

The intuitive user interface and the clear and transparent program structure ensure quick familiarization. OPTIMUS also focuses entirely on security! The software saves changes immediately. This means you can quickly answer a customer's questions on the phone and then resume article master data processing after the call, for example.

Transfer of existing data

Have you been using Excel or another program up to now? No problem! OPTIMUS can of course import data such as addresses, article and service data from Excel or text files. It is also possible to import data from other programs. Just get in touch with us!

Test OPTIMUS free of charge and without obligation! Get in touch with us today. We would also be happy to demonstrate the software to you online.

Interfaces:

Ausschreiben.de
Datanorm
DATEV
GAEB
Icking
IDS-Connect
Lohnbuchhaltung
Mareon
OCI
SEPA

Target groups:

The software is suitable for all craft businesses and construction companies from small to large.

Industry examples:

  • Floor layers & tilers
  • Roofers & carpenters
  • Scaffolding
  • Electricians
  • Gardening & landscaping
  • Building & energy technology
  • Plasterers & plasterers
  • Painters & varnishers
  • Metal workers & locksmiths
  • Carpenters
  • Interior decorators
  • Sanitary / heating / air conditioning
  • Advertising technology / illuminated advertising
  • and other project-oriented working and calculating industries

References:

On request.

Contact information:
Mr. Dustin Strauß
Vertriebsleitung
06074-2150070
Explore more about the software:
Online demonstration
request meeting
Video appointment
request
Software exposé
request URL
Contact:
Send message

Screenshots

Functions (excerpt) of OPTIMUS:

Accounting
Address management
Analysis
Archiving
Bill of material processing
Calculation
Calculation of cost prices
Calendar and appointment management
Cash book
Construction scheduling
Cost analysis
Cost estimates
Cost estimation
Cost management
cost tracking
Customer management
DATEV interfaces
Delivery bills
Device management
digital construction file
DMS
Dunning
E-mail invoice dispatch
E-mail management
EFB forms
eSignature
Export functions
Final invoices
Financial accounting interface
Fixed prices
GAEB tenders
Import functions
Import interfaces for bills of quantities
Incoming payments
Inventory check
Inventory management
Invoices
Invoicing
Invoicing
Job cost accounting
Maintenance
Master data management
Material and wage prices
Material cost planning
Materials management
Measurement
Metal quotations
mobile office
mobile signature
Multi-project controlling
Net-gross calculation
Non-ferrous metal management
Notes
order creation
Order management
Order processing
Parts list management
Piece Rate Payroll Processing
Piecework wage calculation
Pre- and post-calculation
Product costing
Progress invoices
Progress Tracking
Project controlling
Project costing
Project Management
Project planning
Project time recording
Project workflow
Purchase Order Management
Quotation generation
quotation management
Quotation prices
Report management
Resource Management
Scheduling
Service specifications
Statistics
Supplement management
Supplier management
Surcharge calculation
Task management
Template management
Text module management
Timber list
Time recording
User management
Wages and salaries
Warehouse management
Warranties
Work order management
Workflow management

Price

from 59.00
EUR
plus 19% VAT
monthly

Get to know the software better! Request a video appointment for a personal presentation!

Technical specifications:

Web-based:
no
SaaS, Cloud:
yes
On-premises (local installation):
yes
Multi-user (network-compatible):
yes
Multi-client compatible:
yes
The product is also available in:
specialized suppliers
Maintenance:
for a fee
Customizing:
possible for a fee
First installation (year):
2012
Number of installations:
7.000
Manufacturer based in:
Germany
Training:
for a fee
Hotline:
included in price
Installation support:
for a fee
Documentation:
Online Help, Demo version
Dialogue language(s):
English, German
System requirements:
Compatible operating systems (runs with):
Win 11
Win 10
Win Server
Mainframe based
Unix based
Linux based
Mac OS
Mobile OSs (supports):
iOS
Android
Old Compatible Operating Systems:
Win 8
Win 7
Win Vista
Win XP
Win 9x/ME
Data storage medium:
DVD
CD-ROM
Download
Flash memory
Other requirements for soft- and hardware:
Note: Please note that these specifications only apply to OPTIMUS. If you use other software, you will need to scale up the hardware accordingly. We recommend the following minimum system requirements for the server: Operating system: A current Windows operating system supported by Microsoft. Internet access: Must be available at least every 30 days! Screen: Full HD resolution 1920*1080 or more, aspect ratio 16:9 or 16:10 Processor: At least 6 cores a base clock frequency of 3.5 GHz per core plus 1 GHz in turbo mode. Memory: Depending on data volume, simultaneous applications and size of the documents to be generated from 16 gigabytes, recommended 32 gigabytes or more. Hard disk: Current SSD hard disks. At least 500 GB storage space. Network: 100 Mbit network, gigabit network for large data volumes. We recommend the following minimum system requirements for the workstations: Operating system: A current Windows operating system supported by Microsoft. Internet access: Must be available at least every 30 days! Monitor: Full HD resolution 1920*1080 or more, aspect ratio 16:9 or 16:10 Processor: At least 4 cores and a base clock frequency of at least 3 GHz per core. Memory: Depending on data volume, simultaneous applications and size of the documents to be generated, from 8 gigabytes, recommended 16 gigabytes or more. Hard disk: Current SSD hard disks. At least 250 GB storage space. Network: 100 Mbit network, gigabit network for large data volumes.

Software was recommended by SoftGuide in this IT projects:

Wood construction company seeks invoicing software for custom quotes and outgoing invoices

Project no.: 26/3561
Tender until: 24. Jun 2026

We are a timber construction company based in northern Germany and are looking for software to ... more

Craft business seeks software for calculation and billing in woodworking

Project no.: 25/3505
Tender until: finished

We are looking for software for calculation and billing in wood processing (solid wood, sawn ... more

Engineering firm seeks support with order processing, invoicing, and warehouse management

Project no.: 25/3421
Tender until: finished

We are an engineering firm offering consulting, planning, and project management services in ... more

more IT projects