Software > Standard Software, COTS > Oracle Software > KeepTool - Tools for Oracle Databases
The universal tool for all Oracle DBA and application developers

KeepTool - Tools for Oracle Databases

The universal tool for all Oracle DBA and application developers

Version:  16.2.1

 
 
 
 
 
 
 
 
Updated on 05. Mar 2025 by KeepTool GmbH

KeepTool - the perfect tool for Oracle databases

KeepTool offers compact and extremely powerful software editions that are equally suitable for Oracle DBAs, developers and end users.

We offer our Oracle tools in two editions:

  • KeepTool Professional contains the tools: Hora, DB Doc, SQL Editor, Reverse DB.
  • KeepTool Enterprise additionally contains the tools: ER Diagrammer, PL/SQL Debugger, DB Compare.

Each edition can be used with a workstation or network licence. You can manage your licence and start each licensed tool from the StartCenter.

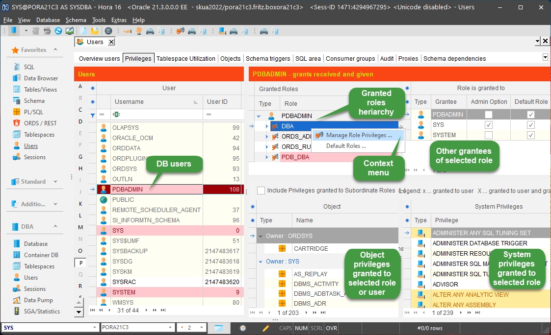
Sie wollen in Ihrer Oracle-Datenbank administrative Aufgaben erledigen?

Hora - das Universaltool für Oracle Datenbanken - unterstützt Sie dabei perfekt. Legen Sie eine neue Tabelle an, löschen Sie eine Spalte, editieren Sie die Tabelle oder legen Sie einen Tablespace an. Hora ist genau das richtige Tool. Sie wollen entlang der Fremdschlüssel-Beziehungen navigieren? Kein Problem mit Hora! Auch für PL/SQL-Entwickler ist Hora das richtige Werkzeug. Es ist intuitiv bedienbar und Sie sind schnell produktiv.

Do you want to perform administrative tasks in your Oracle database?

DB Doc offers you all the important functions for creating clear documentation for your customers. Sophisticated database solutions can be created with just one click using DB Doc. You receive clear documentation in HTML format with all useful links. For example, you can navigate from a parent table to all child tables at the click of a mouse. Of course, you can also give your customer the documentation in printed form.

Do you need an efficient editor for the Oracle database?

The SQL Editor offers you all the functionalities you expect from a good editor. It also offers syntax highlighting, the connection to an Oracle database and the execution of statements or scripts. The SQL Editor is part of Hora, but can also be used as a stand-alone tool. 

Would you like to create a complete DDL of an Oracle database?

With Reverse DB you have a configuration dialogue available in which you can then select the database for which this should be done completely. It is also possible to generate the DDL of selected parts of the database. Would you like to transfer all or just some of the triggers from one database schema to another? This is also no problem for the Reverse DB tool. Reverse DB is also the right tool for transferring exactly one table with all comments.

Do you want to clarify questions about foreign key relationships or want to know which ones have the ON DELETE CASCADE attribute?

This is where the ER Diagrammer tool provides perfect support! You connect to the database and ER Diagrammer creates an entity relationship diagram of the schema within a few moments. The tables in the diagram are clearly organised: You will find independent tables on the far left and dependent tables on the right. However, if the database has a large number of tables, this overall view is only a first step. From there, you can define subsets of related tables.

There are often only a few central tables that are suitable as the core of such a subset. Select such a table and add, for example, a table that has a parent/child relationship to this table. If you wish, you can also add only one generation of parents and two generations of children, for example.

Do you need a debugger for PL/SQL?

PL/SQL is an often and unjustly underestimated language. The ability to define packages also allows larger projects to be handled in PL/SQL. Direct integration into your Oracle database often results in astonishingly good performance. The PL/SQL debugger offers everything you would expect from a debugger. You can set breakpoints, view the value of variables and much mor.

How do I compare the structure of two Oracle databases?

DB Compare makes it easier for you to compare database solutions at different locations, for example. You can compare the structure of two Oracle databases in a clearly organised way.

DB Compare compares two database schemas, can mark database objects as changed, added or removed, highlight object changes in the DDL script and create a basic DDL script to consolidate schema.

Neuerungen in der aktuellen Version 16:

  • The visual appearance of KeepTool has been modernized.
  • You can now establish secure direct TCP/IP connections. In expanded view, the connect dialog now allows you to select a secure connection type:
    • Direct TCP/IP connection
    • Direct SSL connection
    • Direct SSH connection
  • ... and many more improvements. For details visit KeepTool Release Notes.

Target groups:

  • IT Manager
  • Managers responsibel for Oracle
  • DBA's
  • Developers and PL/SQL programmer
  • Users of applications based on Oracle databases

eepTool software is industry-neutral and is used, for example, in the steel industry, automotive industry, insurance companies, banks, pharmaceutical and chemical industry as well as in the public sector.

References:

eepTool counts numerous companies at home and abroad among its customers, including:

  • ArcelorMittal
  • BASF
  • Boehringer Ingelheim
  • Boston Consulting Group
  • Procter & Gamble
  • PSI AG
  • Siemens
  • thyssenkrupp Steel Europe
  • Vanderlande Logistics
  • Vattenfall
Contact information:
Mr. Rolf Grünewald
Geschäftsführer
+49 (0)30 40363 5660
Explore more about the software:
Demo version
directly to the product website
Information
request URL
Software exposé
request URL
E-Mail-Contact

Functions (excerpt) of KeepTool - Tools for Oracle Databases:

1D / 2D scatter plots
access controls
Access management
Access restriction
Accessories display
Ad hoc reports
Address coding
Address database
Address management
Administration tool
Aggregation functions
Analysis
Article master data maintenance
Attribute search
Authorization management
Authorization profiles
Automatic DB insert
Automatic locking
Backup
BoxPlots
Business function diagrams
chemical management
Circuit and circuit diagrams
Circuit diagrams and schematics
Class diagrams
Company database
Completeness and data consistency
Concordance search
Configuration Management
Contact persons
Contact persons
Control flow diagrams
CRM
Customer management
Customization of data views
Data access control
Data acquisition
Data analysis
Data check
Data cleansing
Data flow diagrams
Data manipulation
Data Mapping
Data merging
Data migration
Data modeling
Data preparation
Data protection management
Data queries
Data selection
Data sources
Data verification
Database access
database checks
Database conversion
database integrity
Database queries
database repair
Debugging
Deduplicate functions
Delivery addresses
Dependency Management
Diagram Editor
Diagrams
Dialog Design
Drill-down analysis
dvremind.ini
Editor
Employee information platform
Entity Life History
Entity Relationship Modeling
Feedback contact
File sharing
Filter function
flowchart / flow diagram
Full text search
Function flow diagram
Gantt charts
Group policies
Grouping and access functions
Hierarchies
History
Information carrier diagram
IT diagrams
Item display
Knowledge databases
LDAP connection
Locations in room plan
Logging
mailing addresses
Master data indexing
Material database
Measured value display
Measures status query
Migration of addresses
Module Structure
Monitoring functions
Multi-user file access
Numerical search
Object Modeling Technique
ODBC
ODBC SQL connections
operational administrative data
Parallel coordinates
PIN code query
Pivot tables and pivot diagrams
Public folders
Queries
Radiator manufacturer data
Range search
Real-time search
Repair of DVAdmin
Replication
Report management
Rights management
Role Management
Save search queries
Search
Search strategies
Security functions
Semantic search
Server Migration with Directory Permission Retention
Sharing options
Similarity search
Skills
Socket SQL
Sortable evaluations
SQL queries
Statistics
Student administration
Substance database
Substructure analyses
Swimlanes
Synchronization functions
SysML diagrams
System context diagrams
System Representation with Tree Structure
Talent Search
Target diagrams
Technical documentation
Terminology database
Text filter
Transactions
Tree views
UML diagrams
Unlocking functions
Usage monitoring
Usage rights management
User management
User views
User-defined database fields
Vacation redirects
Version control
web server access logging
Wildcard search
XML support

Price

920.00
EUR
plus 19% VAT
per client
Professional Edition: Hora, Reverse DB, SQL Editor, DB Doc
1,270.00
EUR
plus 19% VAT
per client
Enterprise Edition wie Prof. plus ER Diagr., PL/SQL Dbg., DB

Technical specifications:

Web-based:
no
SaaS, Cloud:
no
On-premises (local installation):
yes
Multi-user (network-compatible):
yes
Multi-client compatible:
no
Maintenance:
included in price
First installation (year):
1997
Number of installations:
ca. 5000
Manufacturer based in:
Germany
Training:
not required
Installation support:
included in price
Documentation:
Online Help
Dialogue language(s):
English
System requirements:
Compatible operating systems (runs with):
Win 11
Win 10
Win Server
Mainframe based
Unix based
Linux based
Mac OS
Mobile OSs (supports):
iOS
Android
Min. memory requirements:
500MB Hard disc
Data storage medium:
DVD
CD-ROM
Download
Flash memory
Other requirements for soft- and hardware:
Oracle version 8 or higher is supported; SQL*Net 2 is required for some functions

Software was recommended by SoftGuide in this IT project:

Publisher seeks data masking software

Project no.: 25/3477
Tender until: finished

We are a publishing house and service provider in the food sector and are looking for data ... more

more IT projects