Software > Production, Procurement > Quality Management > CAQ.Net - Quality Management Software Solutions
Modular quality management software solutions for all industries and company sizes.

CAQ.Net - Quality Management Software Solutions

Modular quality management software solutions for all industries and company sizes.
 
 
 
 
 
 
 
 
Updated on 20. Mar 2026 by CAQ AG Factory Systems
Information

Quality Management Software Solutions

The quintessence of a modern EQMS – with CAQ.Net you have an innovative and user-friendly management system at your disposal, which supports you in your daily work in an unparalleled manner and exposes significant possibilities for quality improvement.

The CAQ.Net software suite covers every aspect of computer aided quality assurance and was designed with the highest degrees of adaptability and customizability in mind. Just like a construction kit, our system allows you to pick the most suitable building blocks and thereby create the perfect solution to your individual quality management demands.

Why CAQ.Net?

Our service promise is based on providing our customers with comprehensive and reliable support in all matters relating to our software solution. With our maintenance contract, we offer you all the services you need for seamless support of your CAQ.Net software.

Always included:

  • Updates, Upgrades & Release Changes
  • Support from QM & IT Professionals
  • User Workshops
  • Screencasts
  • Conformity to Standards
  • Information Security

Fully Cofigurable Packaged Software

Included in every CAQ.Net Software Solution

Optional Add-Ons & Integration

Interfaces:

42 Software
Abacus
ABAS
AlfaPlus
APplus
Arburg
cimdata
CSB-System
DeepL
Delta Barth
engomo
exact
Forcam
IFS
Infor
isah
majesty
Mesonic
Microsoft 365
mkg
MPDV
ordat
Planat ERP
Proalpha
PSIpenta
qxhub
Sage
SAP
SoftENGINE
SWPirma
syslog
TimeLine
alicona
ALPINE METAL TECH
BIZERBA
BOBE
BRECHT ELEKTRONIK
ELIAS
FARO
Fischer
FOERSTER
HBM
Hexagon
Hommel
KEYENCE
KISTLER
Mahr
Mettler Toledo
Mitutoyo
ogp Messtechnik
QUALYCHECK SYSTEMS
SPECTRO
Steinmeyer
STEINWALD
STIEFELMAYER
sylvac
Tektronix
TESA Technology
WENZEL
werth
ZEISS
ZOLLER
ZwickRoell

Target groups:

  • Automotive
  • Medical Technology
  • Food Industry
  • Aerospace & Defense
  • Pharmaceuticals
  • Mechanical Engineering
  • Services and Public Sector
  • Electronics
  • Metalworking
  • Laboratories / LIMS
  • Chemicals
  • Plastics

References:

  • Kunststoff-Institut für die mittelständische Wirtschaft NRW GmbH

  • Töpfer GmbH
  • Samaplast AG

  • EOS GmbH
  • voestalpine Automotive Components Cold Stamping & Assemblies Gruppe
  • Wild & Küpfer AG
  • Zimmer Group
  • Jungbunzlauer Ladenburg GmbH
  • Gaplast GmbH
  • Eagle Simrax B.V.
  • Henkell & Co. Sektkellerei KG
  • Kolb GmbH
  • Klein Kunststofftechnik GmbH
  • Ingenieurbüro und Plastverarbeitung Quinger GmbH
  • Peter Fuchs Technology Group AG
  • Müllertechnologie Gruppe GmbH
  • ARBURG GmbH + Co KG
  • Aicher Präzisionstechnik GmbH & Co. KG
  • Berlin Heart GmbH
  • MGH GussTec GmbH & Co. KG
  • VDL Enabling Technologies Group
  • Müller Präzision GmbH

  • Heraeus Deutschland GmbH & Co. KG

  • Sartorius Stedim Plastics GmbH

  • Martin Kaiser GmbH & Co. KG

  • Rockwell Automation

  • Vosseler GmbH

  • Roth Werke GmbH

  • Hartmann Codier GmbH

  • ANKA-Draht Insinger KG

  • Boehringer Ingelheim microParts GmbH

  • NORMA Germany GmbH

  • Seeger GmbH & Co. OHG

Contact information:
Mr. Sascha Herrmann
+49 6764 90200 120
Explore more about the software:
Online demonstration
directly to the product website
Video appointment
request
Success story
directly to the product website
Software exposé
request URL
Contact:
Send message

Screenshots

Functions (excerpt) of CAQ.Net - Quality Management Software Solutions:

2D and 3D PDF files
3D traffic light factor
3D viewer
8D report
Access rights
Action tracking
Administration
Alerts
Analysis Center
Analysis functions
Archive access rights
Archiving
Assessment forms
Assessment tools
Audit management
Auditfunction signature
Authorization management
Basic copy templates
Batch tracing
BxA matrix
CAD import
Calibration
Calibration dates
Categorization
Certificate Management
Certification
Change management
Change tracking
Checks
Classification systems
Cloud
Coding and tagging wizard
Comment function
Competence and control functions
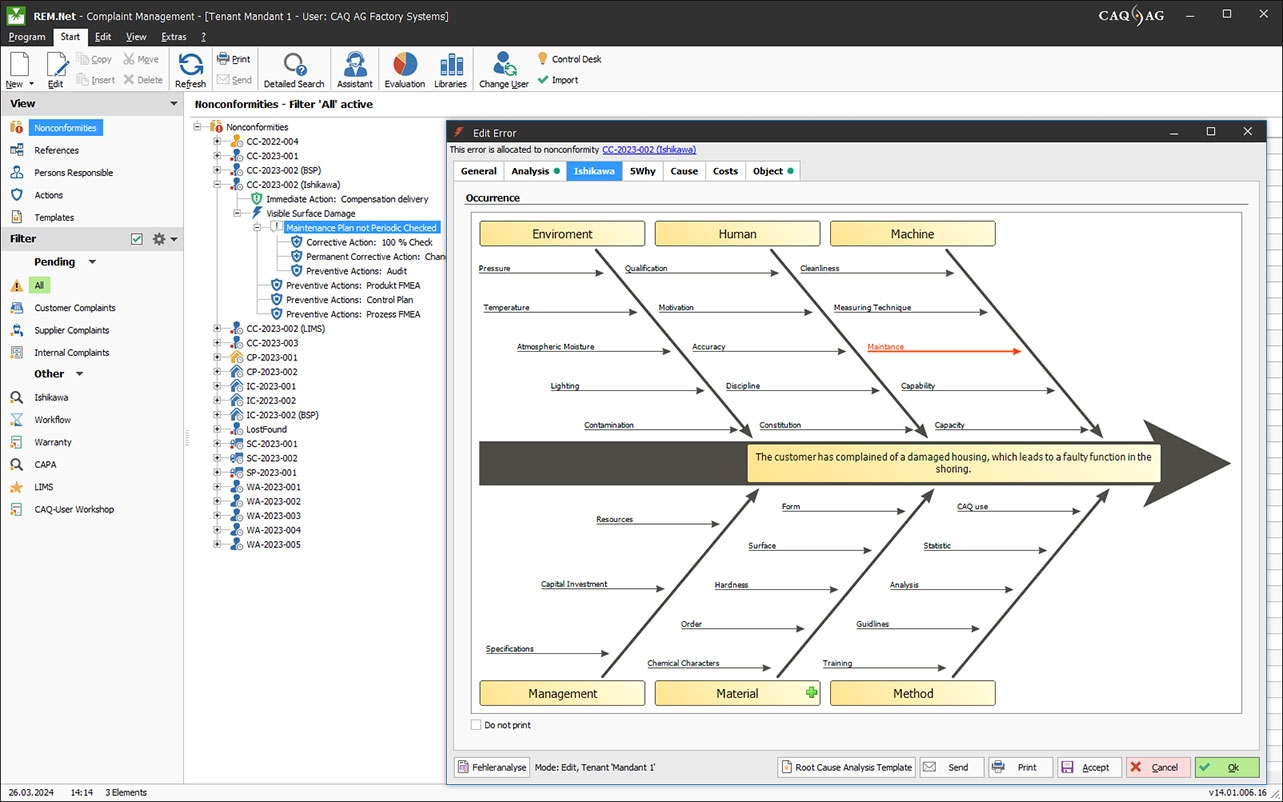
Complaint Management
Completeness and data consistency
Compliance management
Content overview
Control plan
Control Specification
Control system
Corrective actions
Corrective and preventive actions
create manual
Creation and deletion of documents
critical products
Customizing
Data maintenance
Database
Digital stationery
Dispatch of tasks
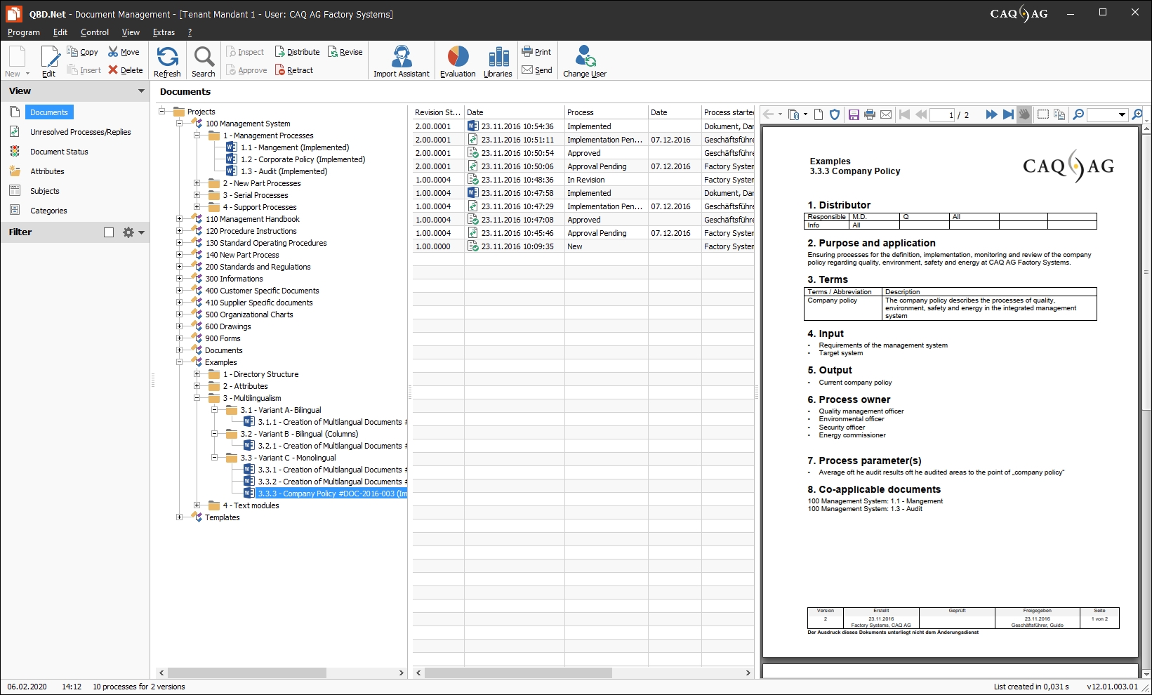
DMS
Document access
Document annotation
Document classification
Document control
Document indexing
Document management
Document signatures
Document stamp
Document templates
Document versioning
Document workflow
Documentation
Documentation of QM
Drag & Drop
E-Mail dispatch
E-mail integration
Editor
Effectiveness check
EMPB items
Employee information platform
ERM maturity levels, modeling
Evaluation catalogs
Excel import
Export initial sample inspection report
External parties
File archiving
Filing structures
Filter function
FMEA
FMEA data
FMEA Forms
Form and document processing
Form entries
Formatting
Full text search
Gauge management
Goods issue inspection
Goods receipt inspection
Grading
Hazard catalog
Header and footer texts
Hierarchies
IMDS
Import of measured values
Index management
Indexing
Industry standards
Initial sample inspection report
Inspection data acquisition
Inspection during production
Inspection equipment monitoring
Inspection management
Inspection order management
Inspection plan versioning
Inspection planning
Inspection plans
Inspection relocation
Inspection reports
Inspection severity
Inspection stamp
Instruction history
Interface measuring machines
Interfaces
Internal audit functions
Internal interfaces
ISO standard management
Keyword search
Keywording
Knowledge databases
Language versions
Layout separation
Learning content management
Libraries
Lot and intermediate inspection
machine inspections
Management and verification of reference persons
Management evaluations
Master data interface
Measurement protocols
Measures export and import
Measures management
Measures overview
Measures status query
Measuring equipment
Metadata
Metadata search
Moderation mode
Multilingualism
Multiple links
Multiple signatures
norms and standards
Occupational safety
Parameterizable inspection characteristics
Pareto analysis
PDF creation
PDF file
PDF Viewer
Plant productivity (OEE/TEEP)
Plausibilities
Plausibility checks
Positioning of the drawing
PPF form
PPF/ PPAP inspection report templates
Preview
Print function
Process capability indices
Process documentation
Process management
Process optimization
Process reporting
Product Quality Planning
Product recall management
Production readiness for product and process
QDX interface
Qualification
Quality assurance
Queries
Questionnaires
Recording reasons
Report management
Resource management
Rights management
Risk analysis
Risk assessment
Risk priority number rankings (RPN)
Sample management
Sample templates
Sampling
Sampling system
SAP interface
Scalability
Search
Search strategies
separate evaluation
Signature management
Skip-lot procedure
Special measurements
Spreadsheet
Standard catalogs
Standards compliance
Standards, catalogs and pipe classes
Stationery functions
Statistical process control (SPC)
Status Reporting
Supplier audits
Supplier evaluation
Supplier qualification
System Representation with Tree Structure
Systematic logging and evaluation of processes
Task generation
Task tracking
Teams
Template management
templates
Test automation
Test functions
Test items
Test result display
Test results
Testing methods
Text editing
Text integration
Text module management
Text templates, sample texts
Travel requests
Trigger
User management
Variant management
Version management
Warning thresholds
Watermark
Where-used list
Workflow management
Workflow status

Price

on request

Get to know the software better! Request a video appointment for a personal presentation!

Technical specifications:

Web-based:
yes
SaaS, Cloud:
yes
On-premises (local installation):
yes
AI Supported:
yes
Multi-user (network-compatible):
yes
Multi-client compatible:
yes
Maintenance:
for a fee
Customizing:
possible for a fee
First installation (year):
1993
Manufacturer based in:
Germany
Training:
for a fee
Hotline:
for a fee
Installation support:
for a fee
Documentation:
Manual, Online Help, Technical documentation
Dialogue language(s):
English, German, Spanish, French
System requirements:
Compatible operating systems (runs with):
Win 11
Win 10
Win Server
Mainframe based
Unix based
Linux based
Mac OS
Mobile OSs (supports):
iOS
Android
Old Compatible Operating Systems:
Win Phone / Mobile
Data storage medium:
DVD
CD-ROM
Download
Flash memory

Software was recommended by SoftGuide in this IT projects:

Consulting company seeks quality management software

Project no.: 25/3466
Tender until: finished

We are a consulting company (expert). We offer monitoring of drinking water supplies in the ... more

Metal industry company seeks software for quality assurance

Project no.: 24/3308
Tender until: finished

We are an innovative medium-sized company in the metal industry. ... more

Energy company seeks FMEA software with risk management

Project no.: 24/3279
Tender until: finished

We are a plant engineering company in the energy sector - renewable energies, storage, and ... more

more IT projects