Software > Programming > CASE-Tools, Software Development > objectiF RM
Software for professional requirements engineering in a team

objectiF RM

Software for professional requirements engineering in a team

Version:  9.1

 
 
 
 
 
 
 
 
Updated on 14. Feb 2025 by microTOOL GmbH
Demo version

Completely fulfilled requirements are the core criterion for successful projects. In order to clearly define, securely manage and continuously monitor requirements and changes, microTOOL has developed innovative software for requirements management.

objectiF RM is a database-driven client-server application based on Microsoft .NET for the analysis, specification, documentation and evaluation of requirements in a team. The software turns requirements engineering into a structured, traceable process.

With objectiF RM

  • Depict goals and stakeholders in goal diagrams and illustrate conflicting goals.
  • Delineate the system context in system context diagrams.
  • Capture, refine and describe requirements and scenarios.
  • You can use the potential of AI to check requirements for comprehensibility and let the AI identify similar requirements in large quantities.
  • Model requirements using UML (activity, use case, package, class diagrams) and SysML (requirements, block definition and inner block diagrams).
  • Establish traceability between objectives and requirements, requirements and system elements as well as requirements and test cases.
  • Manage all results in a version-safe manner in a central database.
  • Document requirements, objectives, stakeholders, scenarios and test cases in a standardized and form-based manner.
  • Generate requirement/specification specifications and documentation of the project proposal (as a Microsoft Word document) at the touch of a button.
  • Evaluate requirements with the help of individually configurable evaluations.
  • Work together as a team virtually via integrated chat, video conferencing and screen sharing.

Interfaces:

Active Directory
Azure DevOps
JIRA
Microsoft Excel
Microsoft Word
ReqIF
REST API

Target groups:

  • Requirements Engineers
  • Requirements Analysts
  • Project managers
  • Project Portfolio Managers
  • System Architects
Contact information:
Mr. Enrico Fritz
Geschäftsführer
030467086-0
Explore more about the software:
Information
directly to the product website
Video appointment
request
Success story
directly to the product website
Software exposé
request URL
Contact:
Send message

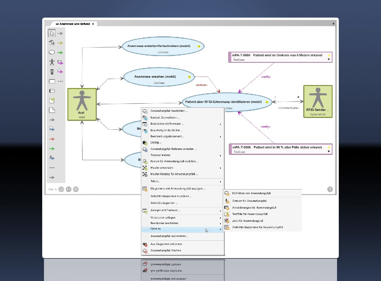
Screenshots

Functions (excerpt) of objectiF RM:

Action tracking
Analysis functions
API interfaces
Assessment forms
Audit management
Auditfunction signature
Change management
Class diagrams
Collaboration
Compliance management
Configuration management
Control flow diagrams
Data flow diagrams
Data modeling
Data visualization
Database
Dialog Design
Document control
Documentation
Documentation of QM
E-mail integration
Entity Life History
Entity Relationship Modeling
ERM maturity levels, modeling
Error Management
External parties
FMEA Forms
Inspection plan versioning
Inspection plans
Inspection reports
Logging
Measures export and import
Measures management
Metadata
norms and standards
Object Modeling Technique
Process documentation
Process modeling
Product Quality Planning
Quality assurance
Queries
Report management
Repository
Requirement and functional specification
Requirements management
Risk assessment
Role-based reporting
Scalability
Scrum
Standards compliance
SysML diagrams
System context diagrams
Target diagrams
Task generation
Task tracking
Test functions
Test management
Test results
Test systems
UML diagrams
V-Model
Version control
Version management
Workflow management

Price

on request

Get to know the software better! Request a video appointment for a personal presentation!

Technical specifications:

Web-based:
yes
SaaS, Cloud:
yes
On-premises (local installation):
yes
AI Supported:
yes
Multi-user (network-compatible):
yes
Multi-client compatible:
yes
Maintenance:
included in price
Customizing:
included in price
First installation (year):
2012
Manufacturer based in:
Germany
Training:
for a fee
Hotline:
included in price
Installation support:
included in price
Documentation:
Manual, Online Help, Demo version, Technical documentation
Dialogue language(s):
English, German
System requirements:
Compatible operating systems (runs with):
Win 11
Win 10
Win Server
Mainframe based
Unix based
Linux based
Mac OS
Mobile OSs (supports):
iOS
Android
Data storage medium:
DVD
CD-ROM
Download
Flash memory

More software of the manufacturer:

objectiF RPM
in-STEP BLUE