Software > Production, Procurement > Maintenance Management, CMMS > GS-Service
Software for adaptive and strategic maintenance solutions (IPS,mobile system)

GS-Service

Software for adaptive and strategic maintenance solutions (IPS,mobile system)
 
 
 
 
 
 
 
 
Updated on 26. Sep 2024 by GreenGate AG
Information

Save costs by optimizing operational and administrative processes

The management of businesses and administrations is constantly making greater demands. It goes without saying that the statutory provisions must be observed. At the same time, internal processes must be adhered to and documented. Quality assurance systems such as ISO 9000 demand additional capacities.

GreenGate has reacted to this with its revised GS-Service version. All the practical experience of the past years has been incorporated into this new version. Because without powerful software like GS-Service, the listed, partly competing requirements can no longer be mastered.

GS-Service can now relieve the operator even better in his daily routine work and leads to even more transparency in the operational processes. With GS-Service, important tasks, functions and processes can be easily combined in a process-oriented manner and further developed and optimized to meet growing demands.
Flexible reporting and evaluation functions allow the complete creation of all required verifications and evaluations. This enables the operator to search even more effectively for savings and optimization potential.

GS-Service can display object data, activities such as dates and tasks in a geographical reference. Interfaces to a GIS system (e.g. Smallworld), process control and telecontrol technology (e.g. AQASYS) allow integration into the existing IT infrastructure. The plant management software integrates important planning, documentation and monitoring functions as well as business management applications into an efficient information management for the safety and profitability of your plants.

GS Service supports the user

  • in securing, optimizing and documenting operating procedures,
  • in the proper operation and maintenance of existing plants in accordance with the maintenance and servicing specifications,
  • in the development of a plant-oriented documentation system.

Key performance features of the software are:

  • Extremely powerful communication features (email and phone support)
  • Highly customizable applications
  • Company-wide plant-oriented document management system
  • Template management for documentation of machines and plant components (operating instructions, functional description, drawings, operating instructions, maintenance instructions, UV regulations, description of precautions against malfunctions, troubleshooting instructions, etc.),
  • Integration of standard office packages such as word processing and spreadsheets
  • Powerful scheduling and resubmission system for tasks and activities
  • Flexible system for analyses and reporting

Interfaces:

BDE
DATEV
DMS
GIS
kVASy
Navision
OK-FIS
OPC
SAP
Wilken

Target groups:

  • Industry
  • Supply and disposal companies
  • Water management
  • Wind energy

References:

Industrial operations:

  • Bilstein Cold Rolled Steel
  • OPTERRA Zement GmbH
  • LCP Leuna Carboxylation Plant GmbH
  • BWT AQUA AG
  • proFagus GmbH
  • Karl Simon GmbH & Co. KG
  • Plauen Stahl Technologie GmbH
  • PLANETA-Hebetechnik GmbH
  • Plauen Stahl Technologie GmbH
  • IWAN Budnikowsky GmbH & Co. KG
  • Thurn Produkte GmbH
  • GETRAG FORD Transmissions GmbH
  • Bilstein GmbH & Co. KG
  • riha WeserGold Getränke GmbH  Co. KG
  • Henkell & Co. Sektkellerei KG
  • TWE Dierdorf GmbH & Co. KG
  • Armacell GmbH
  • GIRA-Giersiepen GmbH & Co. KG
  • Weener Plastik AG
  • ...

Supply and disposal companies, public utilities:

  • Koblenz Stadtentwässerung
  • Stadtwerke Troisdorf GmbH
  • Stadtwerke Delmenhorst
  • Stadtwerke Wismar
  • Rheinische Energie AG
  • Energienetze Mittelrhein GmbH & Co. KG
  • BKW Energie AG
  • Regionalwerk Bodensee Netze GmbH & Co. KG
  • Aschaffenburger Versorgungs- GmbH
  • Würzburger Versorgungs- und Verkehrs- GmbH
  • REMONDIS Aqua GmbH & Co. KG
  • AWA Ammersee Wasser- und Abwasserbetriebe gKU
  • Stadtwerke Hürth AöR
  • Regio Energie Solothurn
  • Stadtwerke Neumünster

Water Management:

  • Dahme-Nuthe Wasser-, Abwasserbetriebsgesellschaft mbH
  • Wupperverband
  • AWA Ammersee Wasser- und Abwasserbetriebe gKU

Wind industry:

  • EWE Offshore Service & Solutions GmbH
  • WindMW GmbH
Contact information:
Mr. Dipl.-Ing. Frank Lagemann
+49 2243 92307-0
Explore more about the software:
Online demonstration
request meeting
Video appointment
request
Success story
directly to the product website
Software exposé
request URL
Contact:
Send message

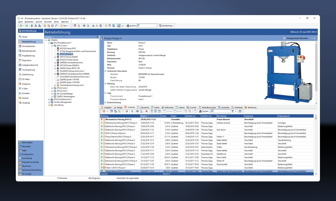
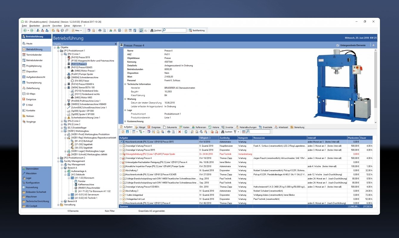
Screenshots

Functions (excerpt) of GS-Service:

Access rights
Action tracking
Address management
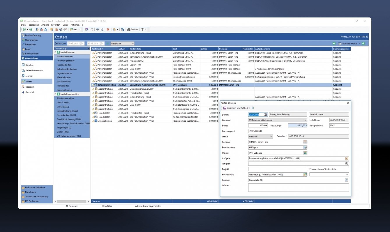
Analysis
Assembly processing
Assessment tools
Asset management
Audit management
Auditfunction signature
Basic copy templates
Budgeting
Calibration
Calibration dates
Competence and control functions
Contract management
Control plan
Control Specification
Control system
Corrective actions
Corrective and preventive actions
Cost analysis
CRM interfaces
Customer data
Customer history
Customer management
Customer portal
Customer statistics
Dashboards
Data acquisition
Data queries
Database
Database queries
DMS
Documentation
Documentation of QM
Emission monitoring
Enterprise management
Escalation management
Events and control tasks
Excel export
Excel import
Exchange parts management
External parties
Fault management
Fire protection documentation
Forecasting and planning
Form management
Gauge management
GDPR compliant
Hazard catalog
Information management
Inspection data acquisition
Inspection equipment monitoring
Inspection management
Inspection order management
Inspection plan versioning
Inspection planning
Inspection plans
Inspection reports
Inventory management
Key figure reports
Key figures and key figure systems
KPI
LDAP connection
machine inspections
Mail merge functions
Maintenance
Maintenance
Mean Time To Repair, MTTR
Measurement protocols
Measures management
Measures overview
Measuring equipment
Meter management
Mobile data collection
Monitoring of workflows
Notes
Occupational safety
OEE Dashboard
On-call and stand-by duties
Order data
Order management
Order status tracking
Parameterizable inspection characteristics
Parts management
Plant productivity (OEE/TEEP)
Plausibility checks
Problem management
Process documentation
Process history
Process monitoring
Project ID
Project statistics
QR code
Quality assurance
Queries
quotation management
Repair order
Repair, cost estimate
Report management
resource monitoring
Ressourcenplanung
Resubmissions
Rights management
Risk management
Search
Service calls
Service field operations
Service orders
Service report
Service requests
Spare parts management
Statistics
Task generation
Task management
Task tracking
Test result display
Test results
To-do lists
Work order management
Workbooks
Working materials management

Price

from 1,600.00
EUR
plus 19% VAT
per client
Concurrent User / Scale prices according to number of workst

Get to know the software better! Request a video appointment for a personal presentation!

Technical specifications:

Web-based:
yes
SaaS, Cloud:
yes
On-premises (local installation):
yes
AI Supported:
yes
Multi-user (network-compatible):
yes
Multi-client compatible:
yes
Maintenance:
for a fee
Customizing:
possible for a fee
First installation (year):
2001
Number of installations:
>300
Manufacturer based in:
Germany
Training:
for a fee
Hotline:
for a fee
Installation support:
for a fee
Documentation:
Manual, Online Help
Dialogue language(s):
English, German, French
System requirements:
Compatible operating systems (runs with):
Win 11
Win 10
Win Server
Mainframe based
Unix based
Linux based
Mac OS
Mobile OSs (supports):
iOS
Android
Old Compatible Operating Systems:
Win 8
Win 7
Win Phone / Mobile
Min. memory requirements:
512 MB RAM, 10 GB Hard disc
Data storage medium:
DVD
CD-ROM
Download
Flash memory
Other requirements for soft- and hardware:
Note: The minimum memory requirements depend on the use of the application.

Software was recommended by SoftGuide in this IT projects:

Public administration department seeks software for managing small wastewater treatment plants

Project no.: 25/3517
Tender until: finished

We are looking for software to manage over 2,000 small sewage treatment plants for our ... more

Plastics and environmental technology company seeks maintenance and repair software (IPS, CMMS)

Project no.: 22/2806
Tender until: finished

We are an international plastics and environmental technology company and are looking for ... more

Software for boat repair management wanted

Project no.: 21/2678
Tender until: finished

We are an IT company based in southern Germany and are looking for boat repair management ... more

more IT projects