Software > Sales and Marketing > Editorial System > docuglobe
Versatile editing system - not only for technical documentation

docuglobe

Versatile editing system - not only for technical documentation
 
 
 
 
 
 
 
 
Updated on 25. Mar 2026 by SoftGuide
Demo version

What is docuglobe?

There are constantly documents to be opened, edited and saved in a company. It is often not easy to keep track of this. The MS Word-based editing system docuglobe can provide valuable support here. By using docuglobe, you proceed in a structured manner, obtain and maintain an overview of data and content, and optimize your processes. And this not only for the creation of technical documentation, but everywhere in the company where many documents are produced.

By using docuglobe, you benefit from a number of advantages over other solutions for structured work in technical documentation:

  • Thanks to the fast, uncomplicated entry, you will be using a professional tool after a very short time.
  • With the first module you start into a future-oriented creation and maintenance of your documents.
  • You avoid redundant data storage and a different way of document creation depending on the employee.
  • You drastically reduce translation costs.
  • You manage higher workloads without additional personnel.
  • You increase the legal security of your documentation.
  • You eliminate hidden costs that are probably not even present to you at the moment.

Publishing is of course cross-media. You can create your documents or text blocks with MS Word and store them in a database where they can be managed with docuglobe. Our solution can be used as a client-server system as well as web-based.

Profitability calculations at many companies have shown that docuglobe contributes to much more streamlined and secure processes in every area. In any case, this demonstrably reduces general costs.

We offer various seminars and workshops on the subject. In addition, you can participate in 60-minute webinars free of charge after registering.
Our tip: If you are unable to attend a webinar, register anyway. All registered participants will receive a recording of the webinar, which you can then watch if it suits you.

Target groups:

Initially developed as an editing system for the field of "technical documentation", docuglobe is now used in a wide variety of areas:

  • Construction
  • Contracting
  • Project documentation
  • Construction, R&D
  • Marketing
  • Quality management
  • Sales
  • IT/EDP
  • Service
Contact information:
Mr. Oliver Brunneck
+49 (0)2583 - 301 3055
Explore more about the software:
Information
directly to the product website
Video appointment
request
Success story
directly to the product website
Software exposé
request URL
Contact:
Send message

Screenshots

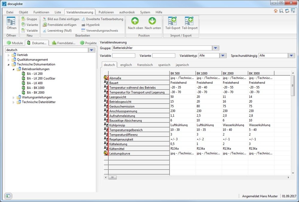
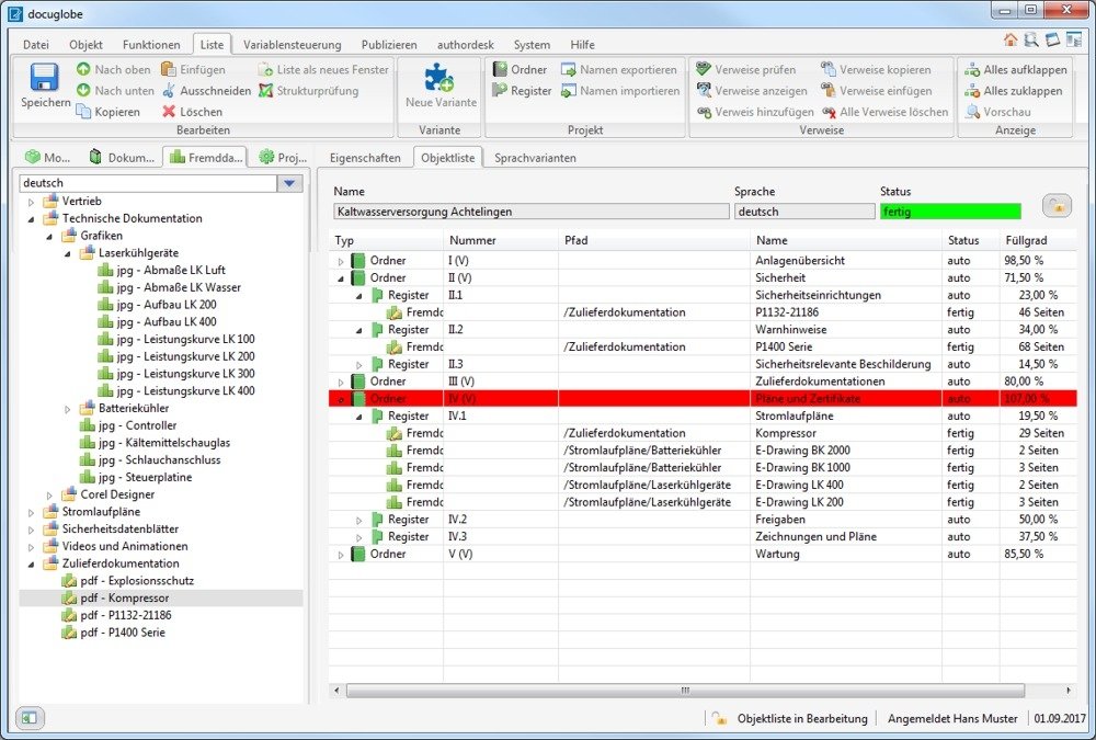
Functions (excerpt) of docuglobe:

Administration
Archiving
Content creation
Content reuse
Content-Management-System (CMS)
Database
Documentation
Interfaces
Keywording
Metadata
Multilingualism
PDF creation
Project data acquisition
Project time recording
Search strategies
Terminology database
Text module management
User manuals
Version management
Wildcard search

Price

from 3,800.00
EUR
plus 19% VAT

Get to know the software better! Request a video appointment for a personal presentation!

Technical specifications:

Web-based:
yes
SaaS, Cloud:
yes
On-premises (local installation):
yes
Multi-user (network-compatible):
yes
Multi-client compatible:
yes
Maintenance:
for a fee
First installation (year):
2003
Number of installations:
über 300
Manufacturer based in:
Germany
Training:
for a fee
Hotline:
for a fee
Installation support:
for a fee
Documentation:
Manual, Online Help, Demo version, Technical documentation
Dialogue language(s):
English, German, French
System requirements:
Compatible operating systems (runs with):
Win 11
Win 10
Win Server
Mainframe based
Unix based
Linux based
Mac OS
Mobile OSs (supports):
iOS
Android
Old Compatible Operating Systems:
Win 8
Win 7
Win Vista
Min. memory requirements:
2GB RAM
Data storage medium:
DVD
CD-ROM
Download
Flash memory

Software was recommended by SoftGuide in this IT projects:

Mechanical engineering company seeks content management system

Project no.: 24/3387
Tender until: finished

We are looking for an editorial system for our mechanical engineering company to create ... more

Company in the specialist information sector seeks content management system

Project no.: 24/3337
Tender until: finished

We are active in the media and specialist information industry and are looking for a content ... more

IT company seeks content management system

Project no.: 24/3243
Tender until: finished

We are an IT company (software provider) and also act as a publisher. ... more

more IT projects

docuglobe is listed in the following categories